近日,美团的 LongCat Interaction 团队发布了名为 “WOWService” 的大模型交互系统技术报告,该系统旨在解决本地生活服务领域大模型技术落地面临的多重挑战。
报告指出,当前行业内通用能力与领域需求之间存在不匹配,复杂场景下服务的可靠性与个性化难以兼顾,而高昂的数据成本与漫长的训练周期又加大了开发的难度。此外,行业缺乏可复用的业务适配框架和真实场景优化方案,导致技术落地效率低下。

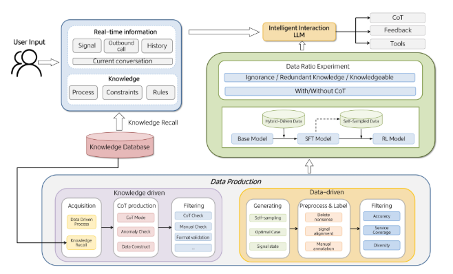
WOWService 系统通过融合多智能体协同、强化学习以及领域知识增强等前沿技术,显著提升了智能客服的推理能力和专业性。该系统利用人机协同标注、模型自我批判强化及知识重写等技术,能够在复杂指令处理和多任务场景下展现更强的灵活性,仅需10% 的小模型标注数据,就能达到传统方案的效果,从而降低了训练成本和周期。
WOWService 已经在美团的智能客服系统中广泛应用,覆盖了数十个业务场景,建立了高质量的多轮对话数据,并完善了数据构建体系。通过持续的系统优化,该项目不仅提升了用户满意度,还在多个关键指标上超越了基础模型,展现出其在实际业务中的卓越表现。
这一系统的核心技术框架包括数据与知识双驱动、自我优化训练、四阶段训练流水线及多 Agent 协同机制。这些创新的技术结合,使得 WOWService 能够在复杂多变的业务环境中,保持高水平的服务质量和合规性。多 Agent 协同机制则通过主智能体与多个专用子智能体的合作,提升了整体系统的适应性和用户体验,确保了关键信息的实时响应和执行。
技术报告:https://arxiv.org/pdf/2510.13291
划重点:
🌟 WOWService 系统通过多智能体协同与强化学习等技术,显著提升智能客服的能力与专业性。
💡 该系统在美团的实际应用中,已覆盖数十个业务场景,提升用户满意度并超越基础模型。
🚀 核心技术框架包括数据与知识双驱动、自我优化训练和多 Agent 协同机制,确保高质量服务落地。
.png)
发评论,每天都得现金奖励!超多礼品等你来拿
登录 在评论区留言并审核通过后,即可获得现金奖励,奖励规则可见: 查看奖励规则